Vous recherchez une formation ? Retrouvez-nous sur aei-formation.fr
Solutions industrielles
Industrie 4.0
Un projet, contactez-nous !
Navigation
Accueil
Domaines d’activités
Projets
Formations
Tutoriels
Présentations
Le Groupe
Search
Plus de résultats
Generic filters
Accueil
>
Présentation - Ferments lactiques - 01/2023
>
Projet
>
3. Gestion de production
>
3.2 Fonctions Administratives
GPAO
Présentation - Ferments lactiques - 01/2023
Choix de la page
----
Accueil
Projet
1. Présentation et principes généraux
2. Référentiel
3. Gestion de production
3.1 Gamme Opératoire
3.2 Fonctions Administratives
3.3 Planning de Production
3.4 Suivi des OF
3.5 Conduite d'un OF
4. Bilans et Analyses
3.2 Fonctions Administratives
Projet
1. Présentation et principes généraux
2. Référentiel
3. Gestion de production
3.1 Gamme Opératoire
3.2 Fonctions Administratives
3.3 Planning de Production
3.4 Suivi des OF
3.5 Conduite d'un OF
4. Bilans et Analyses
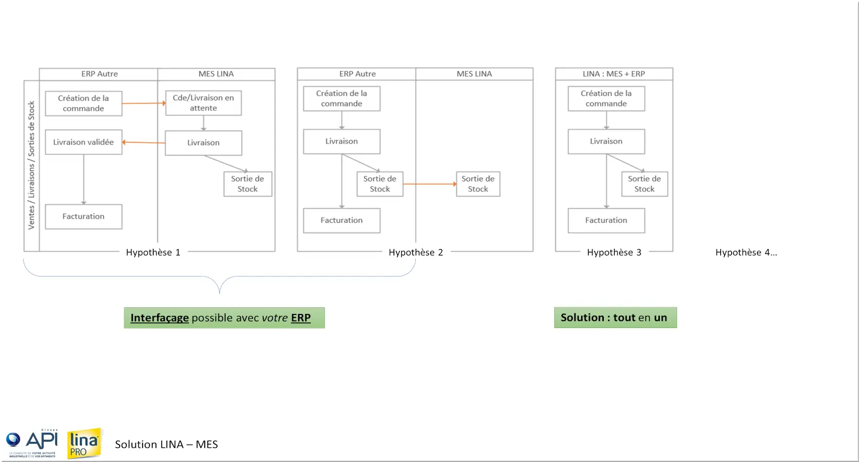
Les Fonctions administratives ou de Suivi
Les Fonctions administratives
Le Suivi du Stock
Inventaire et État de Stock
Les Achats
Les Ventes
3.1 Gamme Opératoire
3.3 Planning de Production
Menu
Fermer
Domaines d’activités
Menu
Fermer
Retour
Domaines d’activités
Agriculture
Menu
Fermer
Retour
Agriculture
Poulailler
Station de semences
Automatisme
Menu
Fermer
Retour
Automatisme
Palettier
Retourneur
Brasserie
Menu
Fermer
Retour
Brasserie
Contrôles Qualités
Gestion de production
TRS
Chocolaterie
Cidrerie
Enseignement
Menu
Fermer
Retour
Enseignement
Formation - Machine Thermique
Formation - Enseigner Usine 4.0
Formation - Ligne de production
Formation - Meuble rangement
Formation - MES
Fiche CEE
Gestion du Bâtiment
Menu
Fermer
Retour
Gestion du Bâtiment
BOS / BIM
Centralisation Lycées
Gestion du froid
GTE
GTU
Lina Web - Suivi batiment
Performance énergétique
Rexel
Cahier des charges tertiaire
Laiterie
Menu
Fermer
Retour
Laiterie
Ferments lactiques
Suivi NEP
Nutrition Animale
Menu
Fermer
Retour
Nutrition Animale
Nutrition et santé animale
Réception Vrac
Process Poudre
Process Fabrication
Menu
Fermer
Retour
Process Fabrication
Melange à Sec
Stérilisateur
Stérilisateur en continu
Autoclave
Usine Béton
Traitement de l'eau
Menu
Fermer
Retour
Traitement de l'eau
Compteurs d'eau
NEP
STEP
Projets
Menu
Fermer
Retour
Projets
Agriculture
Automatisme
Menu
Fermer
Retour
Automatisme
Palettier
Retourneur
Energie
Menu
Fermer
Retour
Energie
BOS / BIM
Centralisation Lycées
GTE
Compteur d'eau
Fiche CEE
GTU
STEP
Vulcaniser presses et autoclave
ERP
GMAO
GPAO
Menu
Fermer
Retour
GPAO
Atelier Poudre
Brasserie
Cidrerie
Ferments lactiques
Mélange à sec
Nutrition animale
projet26
projet25
Station de semences
Usine Aliment
Usine Béton
GTB
Menu
Fermer
Retour
GTB
Gestion du froid
Rexel
Lina Web
Menu
Fermer
Retour
Lina Web
Pont Bascule
Tableau de bord
Process
Menu
Fermer
Retour
Process
Autoclave
Laiterie - Suivi NEP
NEP
Stérilisateur
Stérilisateur en Continu
Qualité
Menu
Fermer
Retour
Qualité
Suivi Analyses Biologiques
TRS
Menu
Fermer
Retour
TRS
Brasserie
Coffret
Formations
Menu
Fermer
Retour
Formations
Automatisme
Menu
Fermer
Retour
Automatisme
API Tertiaire
Les Bases
Bus Tertiaire
Evitons la médiocrité
Méthode à maitriser
Objet Supervision
PL7 Pro
PL7 série 7
SEW
STEP 7
TIA Portal
Unity Pro
Convoyeur modulaire
Menu
Fermer
Retour
Convoyeur modulaire
Niv 1 - Lina
Niv 1 - Exercices Lina
Niv 2 - Lina
Niv 3 - TRS
Niv 4 - GPAO
Electricité
Menu
Fermer
Retour
Electricité
Electricité
IGE
Energie
Menu
Fermer
Retour
Energie
BOS / BIM
Norme ISO 50001
Décret Eco Tertiaire
Performance Energétique
Rapport Conso Energétique
Enseignement
Menu
Fermer
Retour
Enseignement
Licence Chargé Affaires
Ligne de Production
Machines thermiques
MES
Usine 4.0
Meuble rangement
Générateur
Informatique
Menu
Fermer
Retour
Informatique
Adresse IP
Base de Données
Réseaux et Serveurs
IHM
Menu
Fermer
Retour
IHM
EOTE
WinCC
WinCC Unified
LINA
Menu
Fermer
Retour
LINA
Contrôle métrologique
GMAO
Normes
Principe de Base Lina
Principe de Base ERP
Présentation
Menu
Fermer
Retour
Présentation
CFIA
Gestion Energie
Le Groupe
STEP
Usine 4.0
Produits Tiers
Menu
Fermer
Retour
Produits Tiers
Diris - Socomec
Ewon
IMAGO
Lecteur QR Code
Sofrel S4W
Supervision
Menu
Fermer
Retour
Supervision
PCVue
Topkapi
TRS
Menu
Fermer
Retour
TRS
Machine de production
Suivi Analyses TRS
Robot
Menu
Fermer
Retour
Robot
Pince Zimmer
Tutoriels Lina
Menu
Fermer
Retour
Tutoriels Lina
Baptême LINA
Général
Menu
Fermer
Retour
Général
Critères Statistiques
Gestion des Calibrages
Gestion des Stocks
Modèle de structures
Outils de Mesure
Lina et la communication
Rapport sur évènement
Tableaux de Valeurs
Hypervision
Menu
Fermer
Retour
Hypervision
Lina Hypervision
Les objets
LINA Maintenance GMAO
LINA GPAO
Menu
Fermer
Retour
LINA GPAO
GPAO Procédure/Gamme
Lina Procédé
LINA Process
LINA Performance
Menu
Fermer
Retour
LINA Performance
Amélioration continue
TRS
LINA Web
Qualité
Menu
Fermer
Retour
Qualité
Amélioration continue
Analyses Biologiques
Contrôles Qualité
Management de la Performance
Plan d’action
Qualification
Tour de Ronde
Cahier des charges
Menu
Fermer
Retour
Cahier des charges
Energie
Etude MES
GMAO
Présentation
Menu
Fermer
Retour
Présentation
API Days
Carrefour de l'eau
CFIA
GTE
Métier Intégrateur
Usine 4.0
Le Groupe